数智化招采平台审批流流程数字化管理方案

发布时间:2025-03-12 15:10:58     访问次数:

   审批流是一种工作流程管理方法,通常用于处理组织内部的业务流程。它可以自动化和规范化审批的流程,提高工作效率和准确性。

  随着企业规模扩大、组织层级变多以及管理更精细化的要求,流程管理也面临着新挑战:审批流程需求又多又急,部门流程流转路径复杂,审批“规定动作”与“自选动作”难兼顾、流程授权不便,导致审批低效、执行力不高等问题。
  迭代历程
  信源信息拥有18年的招采系统开发经验以及300多个项目案例,整合了多样的审批流程实际需求,自主研发了跨机构、跨端口的统一高效流程服务支撑系统。那么,在审批流方面,信源数智化招采平台经过怎样的迭代过程,“折腾”出了数字化流程管理呢?
  第一阶段:审批人未分层级,全部并行审批。实现了"审批",但没有形成"流"。
  第二阶段:有了审批"流",内置了审批人和审批规则。虽然有了层级,但灵活度不足。
  第三阶段:自定义审批流。管理员可以在后台灵活设置审批模板,不用因为想要调整审批流的规则就去修改程序,灵活、便捷、高效,实现数字化流程管理。
  设计配置
  1、审批什么内容
  在招采领域,审批内容通常分为:计划方案类(采购计划、采购需求、采购方案)、项目类(招标文件、项目定标、项目变更、项目终止、重新寻源)、公告公示类(邀请函、招标/采购公告、中标/结果公告、结果通知)、信息数据类(专家信息、供应商信息、代理机构信息、物资信息)等等。
审批流审批内容
  2、审批动作有哪些
  审批人员:审批发起者、多层级审批人、抄送者。
  审批动作:通过、退回、会签、转办、重新流转、重新提交以及审批通知等常用审批处理。
  3、审批流如何设计配置
  统一模板中心:流程模板统一监管、分级授权,加强流程规范化管理。
  统一表单中心:支持表单统一管理,方便流程引擎调用。
  表单设计器:可针对不同审批节点配置不同表单,满足个性化需求;PC、移动端流程表单一体式适配。
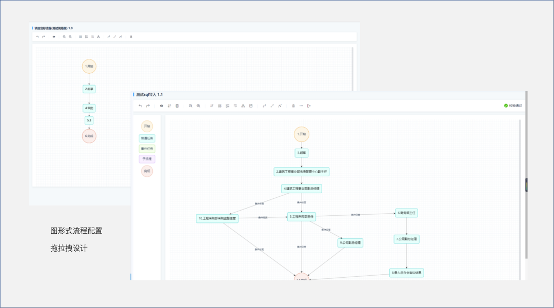
  流程设计器:图形式流程配置,业务人员“拖拉拽”就能完成流程业务设计;支持根据不同条件(如采购类型、预算金额、采购方式等条件)进行自动流转;支持多种流程复杂操作,包括并行、串行等规则执行。
审批流流程
  业务功能
  以下以某大型供应链央企的审批流系统为例,介绍审批流的业务功能亮点与业务价值。
  1、审批流管理
  灵活启用流程:集团各单位审批管理员可灵活维护是否启用某业务审批流。
  灵活引用模板:根据业务流程和组织结构特点,集团各单位审批管理员可灵活引用其他单位或其他人的审批流模板或SQL脚本。
  灵活编排流程:支持审批管理员灵活定义审批任务节点、灵活编排选择审批表单内容、灵活配置审批流转条件。
审批流管理
  2、审批发起
  灵活选择模板:发起人发起审批时,可以灵活选择定义好的业务审批流模板。
  预览流程路径:支持预览审批流模板,便于直观查看流程路径。
审批发起
  3、审批过程
  审批处理:审批过程中,发起人、审批人可灵活选择“审批人”以及可进行“会签”、“转办”等操作。
  退回处理:审批过程中,支持审批人退回后选择“重新流转”或“直接提交”的处理方式。
  撤回处理:发起人可在审批未结束前“撤回”已发起的审批流程。
  4、审批后
  一键打印:审批完成的任务可以进行“打印”操作,提高工作便利度。
  5、终止提醒
  在有未结束的审批流程时,采购任务需要进行重新寻源、变更采购方式、终止流程等操作时,系统会自动弹出“流程未完成”的提醒页面”,并展示出还在进行的流程。
  移动端审批
  在日常审核过程中,因开会、在路途等客观原因审批人不能及时进行事项审核,通过使用移动端审批,可以大大提高审批效率,保证项目进度。
  1、我的待办提醒:在移动端中,支持查看“我的待办”和“我的已办”,以及底部使用高亮角标提醒代办数量,一目了然,提高流程执行效率。
移动端审批
  2、待办详情查看:在移动端中,审批的事项详情包含基本信息查看、文件信息/附件查看、流转日志查看。
移动审批待办详情查看
  3、多种审批动作:审批人支持选择“退回”“提交”“会签”等操作;支持退回方式为“重新流转”和“直接提交”等操作,会签方式为“会签”“转办”“意见征询”操作;并支持在移动端“保存常用语”等功能。
  4、跨机构高效协作:移动端不仅支持本单位的审批人,同样支持本集团跨机构进行审批和抄送,提高审批协同效率。
  管理价值
  1、有效支撑企业权责体系落地。统一的业务组织和规则引擎,支撑企业权责体系落地,将岗位、角色、权责匹配至流程,促进企业管理体系融合和优化提升。
  2、提升流程管理的效率和透明度。审批流功能可以提高企业内部流程管理的效率和透明度,降低人为错误和违规行为的发生,为企业节省时间和成本。
  3、推动业务流程的精益管理。支持流程规划、流程制度、流程设计的精益化管理,推动高效运营。


郑州信源 赋能招标采购数智化转型

免费一对一定制化解决方案与产品演示

电话咨询
  • 申请演示